Mục Lục Nội Dung
Lỗi màn hình xanh CRITICAL PROCESS DIED khiến máy tính tự khởi động lại, gây gián đoạn công việc. Bài viết hướng dẫn chi tiết cách xác định nguyên nhân và khắc phục hiệu quả lỗi này.

Lỗi CRITICAL PROCESS DIED Là Gì?
CRITICAL PROCESS DIED là một trong những lỗi màn hình xanh chết chóc (BSOD – Blue Screen of Death) phổ biến trên hệ điều hành Windows 10 và Windows 11. Khi lỗi này xảy ra, hệ thống sẽ tự động dừng toàn bộ tiến trình, hiển thị màn hình xanh kèm mã lỗi và khởi động lại máy tính.
Thông báo cụ thể:
“Your PC ran into a problem and needs to restart.
Stop Code: CRITICAL_PROCESS_DIED”
Nguyên nhân chính là một tiến trình quan trọng của hệ điều hành bị dừng đột ngột hoặc bị can thiệp trái phép, khiến hệ thống mất khả năng hoạt động ổn định.

Nguyên Nhân Gây Ra Lỗi CRITICAL PROCESS DIED
Lỗi này có thể bắt nguồn từ nhiều nguyên nhân, bao gồm:
- Driver bị lỗi, không tương thích với hệ điều hành
- File hệ thống bị hỏng, thiếu, hoặc bị can thiệp
- Cập nhật Windows bị lỗi hoặc chưa hoàn tất
- Phần mềm độc hại (malware) can thiệp vào tiến trình hệ thống
- Thiết bị phần cứng (RAM, ổ cứng) gặp sự cố
- Thay đổi Registry hoặc chỉnh sửa hệ thống không đúng cách

Cách Sửa Lỗi Màn Hình Xanh CRITICAL PROCESS DIED
Để khắc phục lỗi máy tính bị dump xanh đi kèm dòng thông báo CRITICAL PROCESS DIED, bạn có thể áp dụng các cách sau:
Khởi Động Vào Chế Độ Safe Mode
Safe Mode giúp khởi động Windows ở trạng thái tối thiểu để kiểm tra lỗi.
Cách vào Safe Mode:
- Khởi động lại máy → nhấn giữ Shift + chọn Restart
- Chọn Troubleshoot → Advanced options → Startup Settings → Restart
- Nhấn phím số 4 (Enable Safe Mode)
Sau khi vào Safe Mode, bạn có thể tiến hành sửa lỗi như:
- Gỡ phần mềm hoặc driver mới cài
- Quét virus, kiểm tra hệ thống

Chạy Lệnh SFC Và DISM Để Kiểm Tra File Hệ Thống
SFC và DISM là hai công cụ mạnh mẽ giúp sửa lỗi hệ thống bị hỏng.
Các bước thực hiện:
- Mở Command Prompt (Admin)
- Gõ lần lượt các lệnh sau:
sfc /scannow
DISM /Online /Cleanup-Image /RestoreHealth
Quá trình này mất vài phút và sẽ tự động sửa các tệp hệ thống lỗi nếu có.

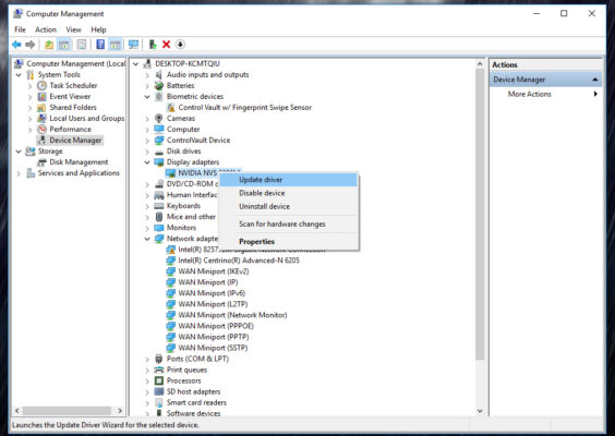
Cập Nhật Hoặc Gỡ Driver Nghi Lỗi
Driver lỗi hoặc không tương thích có thể là nguyên nhân.
Cách thực hiện:
- Nhấn Windows + X → chọn Device Manager
- Tìm thiết bị mới cài gần đây (VGA, Sound, USB…)
- Chuột phải → Update driver hoặc Uninstall
Sau đó, khởi động lại máy và kiểm tra xem lỗi còn xảy ra không.

Sử Dụng System Restore (Khôi Phục Hệ Thống)
Nếu lỗi xảy ra sau khi cập nhật hoặc cài phần mềm, bạn có thể khôi phục lại hệ thống về thời điểm trước đó.
Cách khôi phục:
- Vào Control Panel → Recovery → Open System Restore
- Chọn điểm khôi phục → xác nhận và chờ máy khởi động lại

Kiểm Tra RAM, Ổ Cứng Và Phần Cứng Khác
RAM hoặc ổ cứng bị lỗi cũng có thể gây ra lỗi CRITICAL_PROCESS_DIED.
Cách kiểm tra RAM:
- Nhấn Windows + R → gõ mdsched.exe → Enter
- Chọn Restart now and check for problems
Cách kiểm tra ổ cứng:
- Mở Command Prompt (Admin)
- Gõ: chkdsk C: /f /r → Enter → chọn Y để chạy khi khởi động
Nếu phát hiện lỗi phần cứng, bạn nên thay thế hoặc liên hệ kỹ thuật viên.

Cài Lại Windows Nếu Không Sửa Được
Nếu đã thử tất cả các cách trên nhưng vẫn không khắc phục được, lựa chọn cuối cùng là sao lưu dữ liệu và cài đặt lại Windows.
Tuy nhiên, bạn cần lưu ý sao chép đầy đủ các file quan trọng trước khi tiến hành.

Câu Hỏi Thường Gặp Về Lỗi CRITICAL PROCESS DIED
Các thắc mắc mà chúng tôi thường gặp và có thể trùng với ý kiến của bạn:
Lỗi này có tự khắc phục được không?
Không. Nếu bạn không can thiệp thủ công (sửa file, gỡ driver…), lỗi sẽ tiếp tục lặp lại mỗi khi khởi động.
Có mất dữ liệu không?
Không trực tiếp, nhưng nếu không xử lý sớm, ổ cứng hoặc hệ thống có thể bị hư, làm mất dữ liệu.
Tôi không vào được Windows, phải làm sao?
Bạn có thể dùng USB Boot hoặc Windows Recovery để truy cập các công cụ sửa lỗi như Command Prompt, Safe Mode hoặc Reset Windows.

Lỗi CRITICAL PROCESS DIED gây gián đoạn nghiêm trọng trong quá trình sử dụng máy tính. Tuy nhiên, bạn hoàn toàn có thể tự khắc phục nếu áp dụng đúng cách. Nếu không thành công, đừng ngần ngại liên hệ kỹ thuật viên để đảm bảo an toàn cho dữ liệu và thiết bị của bạn.
Dịch Vụ Hỗ Trợ Sửa Lỗi Màn Hình Xanh Tận Nơi Tại TP.HCM
Nếu bạn không rành kỹ thuật hoặc không thể vào Windows, hãy gọi ngay Sửa Máy Tính HCM để được hỗ trợ tận nơi:
- Website: https://suamaytinhhcm.vn
Kiểm tra miễn phí – Sửa tại nhà – Bảo hành uy tín – Có mặt nhanh chóng
